Settings for Elnec SmartProg2 to program PIC18F4685.
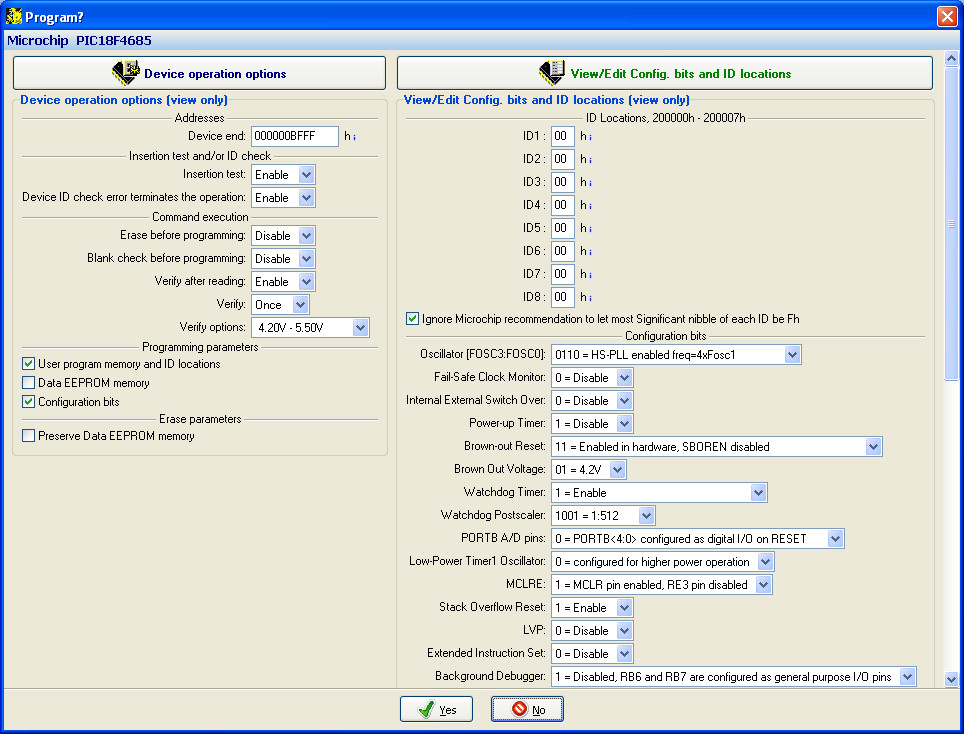
These are the settings I used to program MIOS bootloader onto a PIC18F4685 with Elnec SmartProg2.
These are the settings I used to program MIOS bootloader onto a PIC18F4685 with Elnec SmartProg2.
Recommended Comments
There are no comments to display.
Create an account or sign in to comment
You need to be a member in order to leave a comment
Create an account
Sign up for a new account in our community. It's easy!
Register a new accountSign in
Already have an account? Sign in here.
Sign In Now